En el ámbito de la computación en nube y la creación de sitios web, el alojamiento y la gestión de servidores se han convertido en competencias esenciales.1Panel v2 1Panel v2 es un panel de gestión con interfaz visual integrada, soporte Docker, instantáneas del sistema y protección de seguridad, adecuado para webmasters y desarrolladores que quieren operar y mantener de manera eficiente. En este artículo, ayudaremos a los novatos a familiarizarse con las principales características, el proceso de instalación y el uso básico de 1Panel v2 para que la gestión del servidor sea más eficiente e intuitiva.
![Image[1]-1Guía para principiantes de Panel v2: Cómo manejar a fondo la gestión del alojamiento de servidores](https://www.361sale.com/wp-content/uploads/2025/10/20251015104822110-image.png)
I. ¿Qué es 1Panel v2?
1.1 Panorama general de los paneles
1Panel v2 es una herramienta de gestión de servidores de código abierto , interfaz basada en navegador , sin línea de comandos para completar el despliegue de sitios web , gestión de bases de datos , operación de aplicaciones de contenedores y configuración de seguridad.
Diseñado para simplificar las operaciones y el mantenimiento, ayuda a los principiantes a comprender rápidamente la lógica de funcionamiento de un servidor.
1.2 Puntos fuertes
- Interfaz gráfica de funcionamiento, clara e intuitiva
- La compatibilidad integrada con Docker facilita la ejecución de todo tipo de aplicaciones en contenedores.
- Diseño jerárquico para el trabajo en equipo
- Instantánea del sistema y mecanismo de recuperación para garantizar la seguridad de los datos
- integrado (como en circuito integrado) SSL y protección WAF para mejorar la seguridad general
1Panel v2 es adecuado para desarrolladores individuales, empresas de operación y mantenimiento y webmasters de sitios web autoconstruidos para ayudar a establecer un entorno operativo de servidor estable.
Preparación de la instalación de 1Panel v2
2.1 Requisitos medioambientales
Antes de instalar 1Panel v2 es necesario que se cumplan las siguientes condiciones:
- Sistema operativo: se recomienda Ubuntu 20.04+ o CentOS 7+.
- CPU: 2 núcleos o más
- RAM: 2 GB o más
- Disco: 20 GB o más
- Red: capacidad de acceso a la red pública
2.2 Pasos de la instalación
Ejecute el siguiente comando en el terminal del servidor para completar la instalación:
curl -fsSL https://resource.fit2cloud.com/1panel/install.sh | bash
Una vez finalizada la instalación, el sistema solicitará la dirección de inicio de sesión y la cuenta inicial.
El puerto por defecto del panel es :9999Esto puede hacerse a través de http://服务器IP:9999 Abre.
![Imagen [2]-1Guía para principiantes de Panel v2: Cómo manejar a fondo la gestión del alojamiento de servidores](https://www.361sale.com/wp-content/uploads/2025/10/20251015105232495-image.png)
2.3 Configuración del primer inicio de sesión
La primera vez que te conectes, tendrás que configurar el idioma, la zona horaria y la nueva contraseña.
Una vez completada la configuración básica, saltará automáticamente a la interfaz de la consola principal.
III. Primeros pasos: explicación de los módulos principales
3.1 Cuadro de mandos
Los paneles muestran el estado operativo del servidor, incluido el uso de la CPU, la memoria, la red y el disco.
Con los gráficos de monitorización en tiempo real, los webmasters pueden comprender rápidamente la carga de rendimiento actual del servidor.
![Imagen [3]-1Guía para principiantes de Panel v2: Cómo manejar a fondo la gestión del alojamiento de servidores](https://www.361sale.com/wp-content/uploads/2025/10/20251015104951850-image.png)
3.2 Gestión de sitios web y aplicaciones
1Panel v2 permite crear sitios web y desplegar aplicaciones con un solo clic:
- respaldo WordPressLos principales sistemas, como Discuz, Nextcloud, etc.
- Admite enlace de dominio y proxy inverso
- Solicitud de certificados SSL integrada y renovación automática
Pasos para crear un sitio web:
- Abra el módulo [Sitio web
- Haga clic en [Nuevo sitio].
- Introduzca el nombre de dominio y la ruta del directorio
- Seleccione PHP y Configuración de la base de datos
- El despliegue automático del sistema se completa tras la presentación
![Imagen [4]-1Guía para principiantes de Panel v2: Cómo manejar a fondo la gestión del alojamiento de servidores](https://www.361sale.com/wp-content/uploads/2025/10/20251015105034730-image.png)
3.3 Centro de aplicaciones Docker
Docker es lo más destacado de 1Panel v2.
Por ejemplo, es posible buscar imágenes y desplegar contenedores directamente:
- Nginx,MySQLRedis
- phpMyAdmin, WordPress, Portainer
Cada contenedor puede personalizarse con puertos, variables de entorno y rutas de almacenamiento para una implantación más flexible.
![Imagen [5]-1Guía para principiantes de Panel v2: Cómo sacar el máximo partido a la gestión del alojamiento de servidores](https://www.361sale.com/wp-content/uploads/2025/10/20251015105059338-image.png)
IV. Seguridad del sistema y protección de datos
4.1 Función de instantánea del sistema
Las instantáneas del sistema permiten una recuperación rápida en caso de excepción del sistema.
Se recomienda establecer un programa de instantáneas diarias y sincronizar las copias de seguridad con un servicio de almacenamiento en la nube.
![Imagen [6]-1Guía para principiantes de Panel v2: Cómo sacar el máximo partido a la gestión del alojamiento de servidores](https://www.361sale.com/wp-content/uploads/2025/10/20251015105349763-image.png)
4.2 Cortafuegos WAF
El panel dispone de un módulo cortafuegos integrado que bloquea ataques habituales como la inyección SQL o el cracking por fuerza bruta.
Se recomienda activar las siguientes reglas:
- Limitar las solicitudes de alta frecuencia
- Bloqueo de IP anómalas
- Activar el registro de seguridad
![Imagen [7]-1Guía para principiantes de Panel v2: Cómo sacar el máximo partido a la gestión del alojamiento de servidores](https://www.361sale.com/wp-content/uploads/2025/10/20251015105442659-image.png)
4.3 Cifrado de certificados SSL
Los certificados gratuitos Let's Encrypt pueden solicitarse en la configuración del sitio web.
Seleccione el nombre de dominio y envíe la solicitud para habilitar el sitio completo HTTPS Acceso cifrado.
![Imagen [8]-1Guía para principiantes de Panel v2: Cómo sacar el máximo partido a la gestión del alojamiento de servidores](https://www.361sale.com/wp-content/uploads/2025/10/20251015110948784-image.png)
V. Características avanzadas de 1Panel v2
5.1 Control multihost y cluster
1Panel v2 permite la gestión centralizada de varios servidores.
Los administradores pueden ver el estado de cada host bajo la misma consola, desplegar tareas o aplicaciones de forma unificada y lograr una gestión distribuida eficiente.
5.2 Programación automática de tareas
Tareas programadas personalizables, por ejemplo:
- Copia de seguridad programada de la base de datos
- Limpieza automática de archivos de registro
- Reinicio diario de los contenedores
Puede establecer el periodo de ejecución y el script de comandos en el módulo [Plan de tareas].
![Imagen [9]-1Guía para principiantes de Panel v2: Cómo manejar a fondo la gestión del alojamiento de servidores](https://www.361sale.com/wp-content/uploads/2025/10/20251015134843499-image.png)
5.3 Monitorización del sistema y análisis de logs
El módulo System Monitor muestra datos detallados sobre la CPU, la memoria y los discos.
El centro de registro graba todos los comportamientos de funcionamiento, lo que ayuda a analizar anomalías y eventos de seguridad.
![Imagen [10]-1Guía para principiantes de Panel v2: Cómo sacar el máximo partido a la gestión del alojamiento de servidores](https://www.361sale.com/wp-content/uploads/2025/10/20251015134910605-image.png)
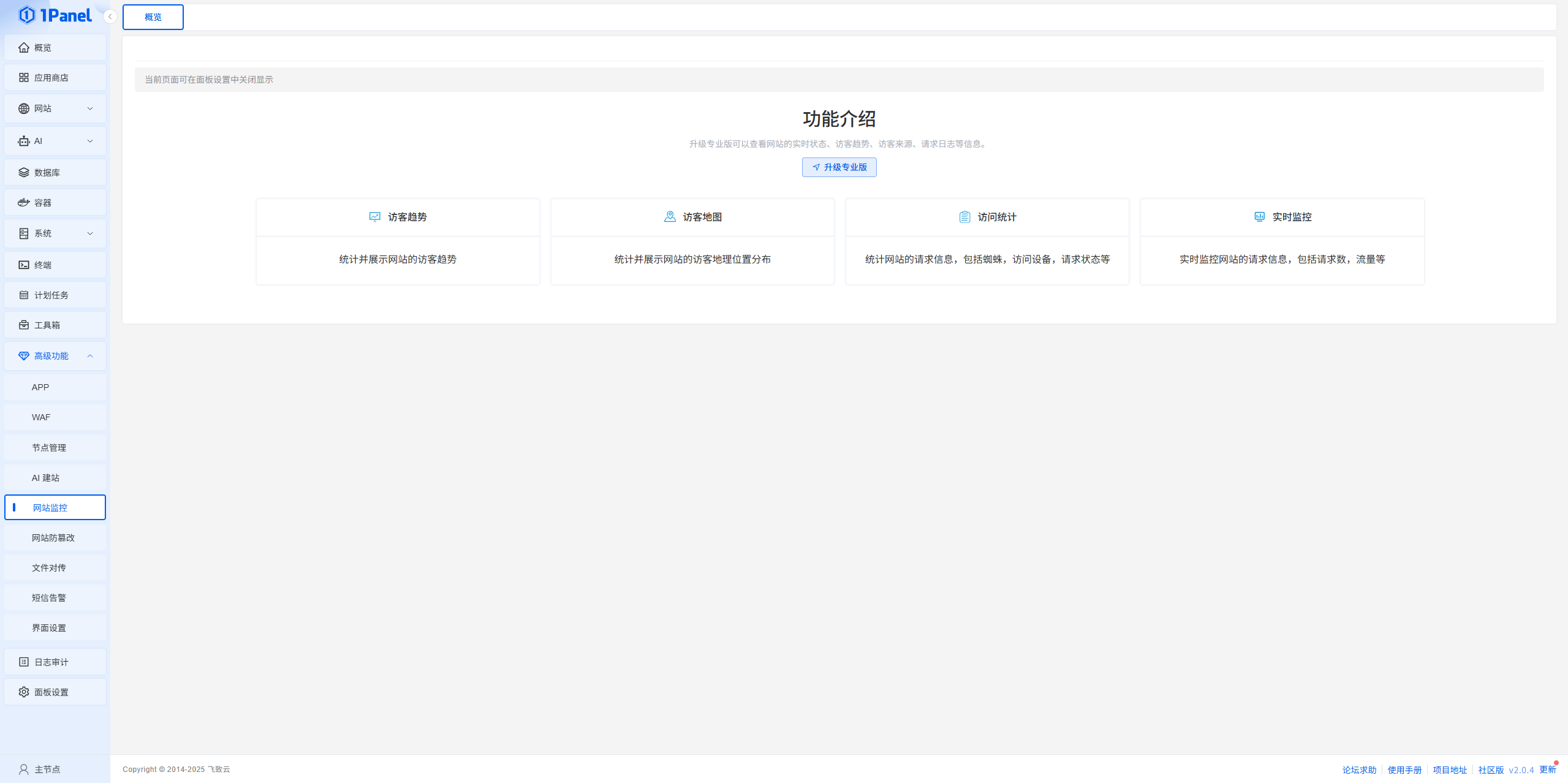
VI. Problemas comunes y soluciones
6.1 No se puede iniciar sesión en el panel
- Comprobación de la liberación de puertos
- Confirme el estado de funcionamiento del servicio 1Panel:
systemctl status 1panel - Si el servicio es anormal, puede ejecutarse:
systemctl restart 1panel
6.2 Sitio web inaccesible o fallo en la conexión a la base de datos
- Compruebe si Nginx, MySQL se están ejecutando correctamente.
- Ver el estado del contenedor:
docker ps -a - Si se produce un error después de modificar la configuración, puede utilizar una instantánea del sistema para restaurarla
6.3 Fallo en la instalación de la aplicación
- Compruebe si la fuente de réplica es accesible
- Cambia la dirección de aceleración de Docker para utilizar una fuente espejo doméstica
VII. Resumen: ¡1Panel v2 facilita la gestión del servidor!
1Panel v2 Reduzca la complejidad de las operaciones y el mantenimiento del servidor con una interfaz gráfica y potentes funciones.
Para los principiantes, es estable y fácil de usar, y puede realizar una serie de tareas como el despliegue de sitios web, el funcionamiento de contenedores y la seguridad.
Tanto si está creando un sitio de WordPress como desplegando una aplicación empresarial, 1Panel v2 le ofrece un soporte fiable.
| Contacte con nosotros | |
|---|---|
| ¿No puede leer el tutorial? Póngase en contacto con nosotros para obtener una respuesta gratuita. Ayuda gratuita para sitios personales y de pequeñas empresas |
Servicio de atención al cliente WeChat
|
| ① Tel: 020-2206-9892 | |
| ② QQ咨询:1025174874 | |
| (iii) Correo electrónico: info@361sale.com | |
| ④ Horario de trabajo: de lunes a viernes, de 9:30 a 18:30, días festivos libres | |
Enlace a este artículo:https://www.361sale.com/es/78576El artículo está protegido por derechos de autor y debe ser reproducido con atribución.




















![Emoji[wozuimei]-Photonflux.com | Servicio profesional de reparación de WordPress, en todo el mundo, respuesta rápida](https://www.361sale.com/wp-content/themes/zibll/img/smilies/wozuimei.gif)
![Emoticono [baoquan] - Photon Wave Network | Servicios profesionales de reparación de WordPress, cobertura mundial, respuesta rápida](https://www.361sale.com/wp-content/themes/zibll/img/smilies/baoquan.gif)

Sin comentarios