Migración de sitios webes una tarea compleja, y uno de los pasos clave es actualizar el sitio web con todos los URL. Este artículo le proporcionará información detallada sobre cómo actualizar correctamente las URL durante la migración de un sitio web de WordPress aGarantizar una transición fluida entre UX y SEO.
![Imagen[1] - Cómo actualizar URLs al migrar un sitio WordPress: una guía completa y detallada - Photon Flux.com | Servicio profesional de reparación de WordPress, alcance global, respuesta rápida](https://www.361sale.com/wp-content/uploads/2024/08/2024081303125857.png)
¿Por qué tengo que actualizar las URL de mi sitio WordPress?
Al migrar su sitio de WordPress a un nuevo dominio, puede hacerlo a través del panel de control de WordPress en la sección "establecer"""convencionales (armas)" para cambiar la dirección de WordPress y la dirección del sitio web, pero eso noNo actualiza las URL antiguas que utilizas en las entradas, páginas, imágenes, etc. de tu sitio web..
![Imagen [2] - Cómo actualizar URLs al migrar un sitio WordPress: una guía completa y detallada - Photon Flux.com | Servicio profesional de reparación de WordPress, alcance global, respuesta rápida](https://www.361sale.com/wp-content/uploads/2024/08/2024081302414639.png)
Si no se actualizan estas URL, pueden aparecer enlaces rotos en el sitio web, lo que puede repercutir en la experiencia del usuario y en la optimización para motores de búsqueda (SEO).impacto negativo.
La importancia de actualizar las URL
- experiencia del usuarioUn usuario que haga clic en un enlace y no pueda acceder a la página de destino tendrá una mala experiencia de usuario. Esto no solo aumentará la tasa de rebote del sitio web, sino que también puede provocar la pérdida de usuarios.
- Impacto SEOLos motores de búsqueda no pueden indexar correctamente el nuevo contenido, lo que puede provocar una caída en la clasificación del sitio. Además, si la URL antigua no redirige correctamente al nuevo dominio, puede generar un gran número de páginas de error 404, lo que también es muy malo para el SEO.
- Garantizar la validez del enlaceOtros sitios web pueden haber enlazado a su antiguo dominio, incluidas las redes sociales, los sitios asociados y las noticias. Si estos enlaces no se actualizan, los visitantes no podrán encontrar su sitio a través de estos medios.
¿Cómo actualizar las URL tras la migración de un sitio web de WordPress?
Para asegurarse de que todos los enlaces apuntan al destino correcto después de la migración, tendrá que realizar una actualización completa de las URL de su sitio web. Aquí tienes los pasos para hacerlo.
Paso 1: Actualizar la URL antigua con el plugin
![Imagen [3] - Cómo actualizar URLs al migrar un sitio WordPress: una guía completa y detallada - Photon Flux.com | Servicio profesional de reparación de WordPress, alcance global, respuesta rápida](https://www.361sale.com/wp-content/uploads/2024/08/2024081302522874.png)
Después de activar el plugin, vaya a Herramientas > WP Search & ReplaceAquí realizará actualizaciones masivas de URL.
![Imagen [4] - Cómo actualizar URLs al migrar un sitio web WordPress: una guía completa y detallada - Photon Flux Network | Servicio profesional de reparación de WordPress, alcance global, respuesta rápida](https://www.361sale.com/wp-content/uploads/2024/08/2024081302525177.png)
- En "buscar algo"para introducir la URL antigua.
- Introduzca la nueva URL en el campo Sustituir por.
- Seleccione las tablas de la base de datos que deben actualizarse. Puedes elegir tablas del núcleo de WordPress para actualizar varias partes de tu sitio web, como entradas, comentarios, datos de usuario, etc.
![Imagen [5] - Cómo Actualizar URLs al Migrar un Sitio WordPress: Una Guía Completa y Detallada - photonwave.com | Servicio Profesional de Reparación de WordPress, Alcance Global, Respuesta Rápida](https://www.361sale.com/wp-content/uploads/2024/08/2024081302550185.png)
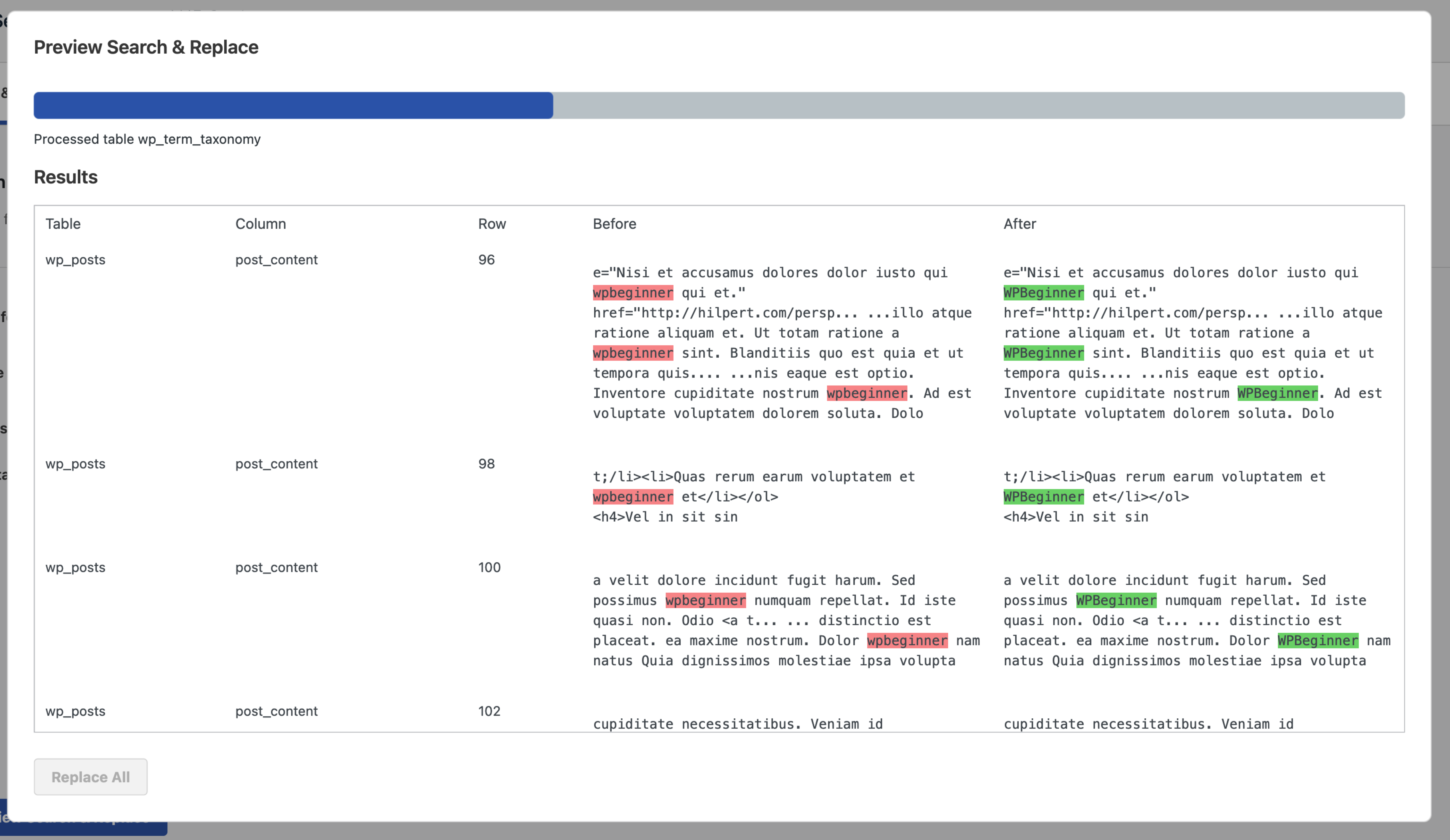
Antes de pulsar el botón "Sustituir todo", se recomienda pulsar el botón "Vista previa Buscar y reemplazar"para ver los próximos cambios y asegurarse de que no hay errores.
![Imagen [6] - Cómo Actualizar URLs al Migrar un Sitio WordPress: Una Guía Completa y Detallada - photonwave.com | Servicio Profesional de Reparación de WordPress, Alcance Global, Respuesta Rápida](https://www.361sale.com/wp-content/uploads/2024/08/2024081302555863.png)
Tercer paso:Asegúrese de tener una copia de seguridad completa de su sitio web
Antes de realizar cualquier operación en la base de datos, asegúrese de tener una copia de seguridad completa de su sitio web. Esto le permitirá volver al estado original si algo sale mal. Puedes hacerlo con las herramientas integradas de WordPress o con plugins de terceros.
Paso 4: Configurar una redirección 301
Una vez actualizada la URL, debe configurar el archivo Redirección 301. Esto garantiza que cualquier petición a la URL antigua se redirija automáticamente a la nueva, evitando así errores 404.
Por este motivo, si utiliza Todo en uno SEO (AIOSEO) Plugin. El plugin no sólo le ayuda a configurar las redirecciones del sitio, sino que también realiza un seguimiento de Página de error 404y proporcionar recomendaciones para su reparación.
- Instale y active el plug-in AIOSEO.
- Navegue hasta Todo en Uno SEO > RedireccionesA continuación, haga clic en el botón "Activar redirección" y cuando se active, desplácese hacia abajo hasta que vea "Gestor de redireccionamiento", haga clic para acceder a la pantalla Gestionar redireccionamientos.
![Imagen [7] - Cómo Actualizar URLs al Migrar un Sitio WordPress: Una Guía Completa y Detallada - photonwave.com | Servicio Profesional de Reparación de WordPress, Alcance Global, Respuesta Rápida](https://www.361sale.com/wp-content/uploads/2024/08/2024081303033919.png)
- En la pestaña Redirección completa del sitio, active el conmutador Redirigir sitio e introduzca la nueva URL del dominio en el campo Redirigir a dominio.
![Imagen [8] - Cómo Actualizar URLs al Migrar un Sitio WordPress: Una Guía Completa y Detallada - photonwave.com | Servicio Profesional de Reparación de WordPress, Alcance Global, Respuesta Rápida](https://www.361sale.com/wp-content/uploads/2024/08/2024081303060288.jpg)
Una vez guardados los cambios, AIOSEO redirige automáticamente todas las URL antiguas al nuevo nombre de dominio, garantizando un acceso fluido a los usuarios.
Paso 5: Configurar redireccionamientos individuales de páginas o entradas
Además de los redireccionamientos del sitio, es posible que necesite configurar redireccionamientos para páginas o entradas específicas.AIOSEO proporciona opciones flexibles para configurar redireccionamientos para URL individuales según sea necesario.
- existe redirige En Configuración, seleccione "Añadir nueva redirección".
- Introduzca la antigua URL y la nueva URL de destino.
- Seleccione el tipo de redirección (recomendamos "301 Moving Permanently").
- Haga clic en "Añadir redirección" para guardar los cambios.
![Imagen [9] - Cómo Actualizar URLs al Migrar un Sitio WordPress: Una Guía Completa y Detallada - photonwave.com | Servicio Profesional de Reparación de WordPress, Alcance Global, Respuesta Rápida](https://www.361sale.com/wp-content/uploads/2024/08/2024081303070853.png)
Puede ver las redirecciones que se han configurado y realizar un seguimiento del acceso a esas URL en el registro de redirecciones.
Paso 6: Supervisar las páginas de error 404
Después de configurar una redirección, también debe seguir supervisando la página de error 404 de su sitio web para asegurarse de que todos los enlaces apuntan al destino correcto.
- Active las opciones "Registro 404" y "Registro de redireccionamiento" en la configuración de redireccionamiento de AIOSEO.
![Imagen [10] - Cómo actualizar URLs al migrar un sitio web WordPress: una guía completa y detallada - Photon Flux Network | Servicio profesional de reparación de WordPress, alcance global, respuesta rápida](https://www.361sale.com/wp-content/uploads/2024/08/2024081303092092.jpg)
- Compruebe periódicamente si hay enlaces rotos en la pestaña "Registro 404".
- En caso de enlaces rotos, utilice AIOSEO para configurar nuevos redireccionamientos que garanticen que todos los visitantes llegan a la página correcta.
resúmenes
Migrar un sitio web de WordPress y actualizar las URL es un proceso complejo, pero utilizando las herramientas y los métodos adecuados, puede asegurarse de que todo el proceso se desarrolle sin problemas. En la WP constructor de sitios web autodidacta En este caso, se recomienda utilizar el plugin "Search & Replace Everything" y el plugin AIOSEO para poder actualizar rápidamente todas las URL de su sitio web y asegurarse de configurar los redireccionamientos adecuados para evitar que aparezcan páginas de error 404.
| Contacte con nosotros | |
|---|---|
| ¿No puede leer el tutorial? Póngase en contacto con nosotros para obtener una respuesta gratuita. Ayuda gratuita para sitios personales y de pequeñas empresas |
Servicio de atención al cliente WeChat
|
| ① Tel: 020-2206-9892 | |
| ② QQ咨询:1025174874 | |
| (iii) Correo electrónico: info@361sale.com | |
| ④ Horario de trabajo: de lunes a viernes, de 9:30 a 18:30, días festivos libres | |
Enlace a este artículo:https://www.361sale.com/es/16567El artículo está protegido por derechos de autor y debe ser reproducido con atribución.






















![Emoji[wozuimei]-Photonflux.com | Servicio profesional de reparación de WordPress, en todo el mundo, respuesta rápida](https://www.361sale.com/wp-content/themes/zibll/img/smilies/wozuimei.gif)
![Emoticono [baoquan] - Photon Wave Network | Servicios profesionales de reparación de WordPress, cobertura mundial, respuesta rápida](https://www.361sale.com/wp-content/themes/zibll/img/smilies/baoquan.gif)

Sin comentarios